jSQL Injection:一款自动化SQL注入工具,开源|免费|跨平台|强大
jSQL Injection介绍
jSQL Injection是一个轻量级SQL注入安全工具,用于从远程服务器中查找数据库信息。它是免费的,开源的和跨平台的(Windows,Linux,Mac OS X)。
jSQL Injection也是官方渗透测试发行版Kali Linux的一部分,并且包含在Pentest Box,Parrot Security OS,ArchStrike或BlackArch Linux等其他渗透测试操作系统中,可见它的受欢迎程度。
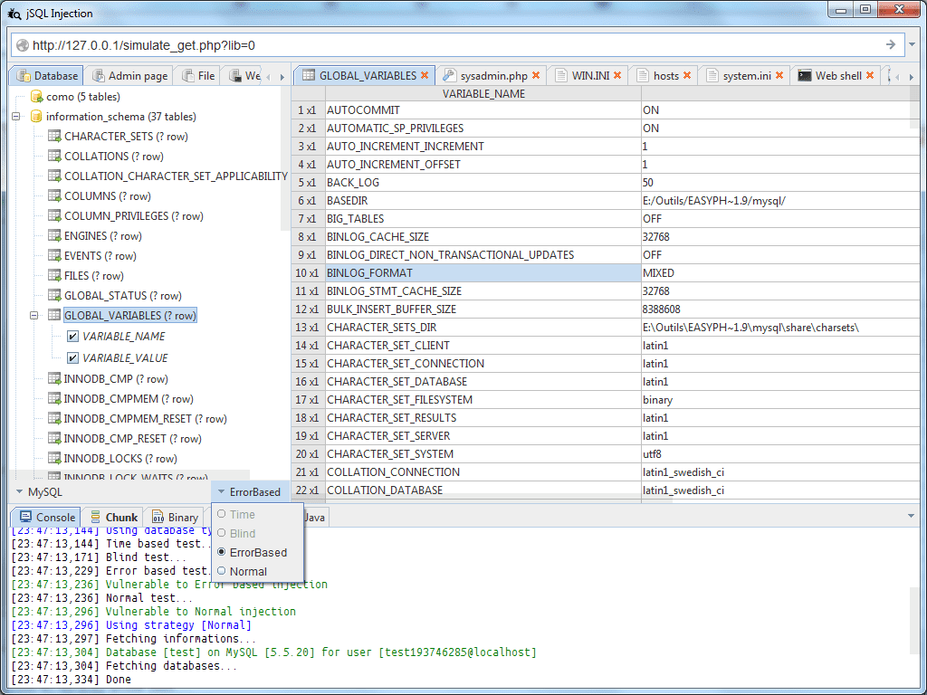
jSQL Injection截图
jSQL Injection功能
- 自动注入23种数据库:Access,CockroachDB,CUBRID,DB2,Derby,Firebird,H2,Hana,HSQLDB,Informix,Ingres,MaxDB,Mckoi,MySQL,Neo4j,NuoDB,Oracle,PostgreSQL,SQLite,SQL Server,Sybase ,Teradata和Vertica
- 多种注入策略:Normal, Error, Blind 和 Time
- 多种注入结构:Standard, Zipped, Dump In One Shot
- SQL Engine用于研究和优化SQL表达式
- 注入多个目标
- 搜索管理页面
- Web shell和SQL shell的创建和虚拟化
- 使用注入在主机上读写文件
- 密码的哈希强制
- 对字符串进行编码和解码





